Digital tide laps at shore of the bond market

© 2025 GlobalCapital, Derivia Intelligence Limited, company number 15235970, 4 Bouverie Street, London, EC4Y 8AX. Part of the Delinian group. All rights reserved.

Accessibility | Terms of Use | Privacy Policy | Modern Slavery Statement | Event Participant Terms & Conditions

Digital tide laps at shore of the bond market

Sea at high tide from Alamy 22Dec25 575x375.jpg

Technologists have convinced the European Central Bank and most financial firms that the bond market needs blockchain. Exactly what for is harder to define. Still more difficult is actually introducing it — although as Jon Hay reports, many believe the moment has come

Deep in a vault in Frankfurt lie millions of bond certificates. Each one quietly does nothing, from the moment it is printed and stored away until the day, five or 50 years later, when the bond matures and it is taken out and destroyed.

This is not a fairy tale but fact — even though few of those working in the bond market may realise it.

That paper certificates — in this example held by Clearstream, one of Europe’s two main central securities depositories — are still central to Eurobonds and European government bonds grates on the nerves of the technologically savvy who want to see a streamlined, hyper-efficient market.

Kohl-Landgraf,-Peter-(DZ-Bank)-from-him-for-use-Dec25.jpg
Peter Kohl-Landgraf, DZ Bank: bond issuance process is ‘cumbersome… I want to challenge that digitally’

“I am from the derivatives side,” says Peter Kohl-Landgraf, digital transformation manager for capital markets at DZ Bank. “When I came to understand the bond market issuance process, I found it quite cumbersome. Somebody needs liquidity now. They go to the market to get liquidity. It may take up to five days because some agents are processing things. We don’t know exactly how this works because the process is not transparent to us, but we rely on their efficiency. There’s huge dependence on other market infrastructure providers. I want to challenge that digitally.”

For many of these reformers, blockchains, or distributed ledger technology (DLT), are the great hope — promising to create a perfect, transparent record of transactions updated in close to real time. Not only that. Securities could be programmed to manage all their own actions, such as paying coupons and principal — becoming ‘smart contracts’.

The trek toward that utopia has been frustratingly slow. At the end of 2015 GlobalCapital’s Review of the Year 2015 and Outlook 2016 carried an article like this one, exploring the prospects for blockchains to transform the plumbing of capital markets.

A Deutsche Bank executive told GlobalCapital then that commercial implementations would start appearing in the next year or two, and in 10 years blockchains would be pervasive.

‘Nascent’ would have been more accurate. The European Central Bank held extensive trials of securities transactions on blockchains in 2024, many of them bond issues. Sixty-four participants completed over 200 trades totalling €1.6bn.

But that was a year ago. DLT bond activity in 2025 has been sparser — as before, a smattering of isolated transactions, each taking weeks to plan and celebrated with a press release, rather than anything approaching a normal day-to-day workflow.

The obstacles have been legion, not least regulatory. “There are still some provisions that treat DLT-based securities differently or prevent them being admitted to trading venues,” says Gabriel Callsen, director of fintech and digitalisation at the International Capital Market Association (ICMA) in London.

Fundamentally, the difficulty is trying to modify a huge, complex system while it is still running at full speed. The bond market cannot be turned off for maintenance, nor will participants tolerate any temporary diminution in performance, since money is at stake.

Issuing or trading a bond requires reaching the maximum number of counterparties at once — no one wants to sell a bond to a subset of the investor base.

“We have done blockchain and tokenisation in the past,” says the treasurer at a large European property company. “You need investors that would like to do these technologies. As of now, I don’t see any advantage for me as an issuer to use these kinds of technology.”

Getting there

Despite the delays, there is undeniable progress. The next generation of digital technologies, including DLT, has advanced to the edge of the bond market, though not yet entered it.

Derenbach,-Thilo-(Clearstream)-from-co-for-use-Dec25.jpg
Thilo Derenbach, Clearstream: “2026 will be the year of increased tokenised international debt issuance”

Blockchain fans are brimming with confidence. “Why is the bond market where things happen?” asks Jørgen Ouaknine, global head of innovation and digital assets at Euroclear in New York. “Because it has the necessary triptych: regulatory clarity, technical maturity and client demand.”

The ECB trials proved that bonds could be issued on chain and settled by delivery versus payment (DVP), meaning immediately, using central bank money through various mechanisms.

Enthusiasts believe a breakthrough is near. “2026 will be the year of increased tokenised international debt issuance and the year of cash on chain,” says Thilo Derenbach, head of sales and business development for digital securities services at Clearstream in Frankfurt. “We will see increased usage — not only trials but real execution of DVP transactions on blockchain with tokenised securities using digital cash solutions — wholesale central bank digital currency or stablecoins.”

The full package, then.

Piece by piece, the puzzle is coming together. The ECB trials showed that the eurozone’s most powerful monetary institution was behind the project. This bore real fruit in July 2025, when the ECB announced it would provide a mechanism to link DLT platforms with the Eurosystem’s Target Services to enable settlement in central bank digital money.

The pilot phase, Pontes, should be up and running by the third quarter of 2026, combining elements of the three settlement systems trialled by the Bundesbank, Banque de France and Banca d’Italia in 2024.

The second stage, Appia, will be for the long term: “an innovative and integrated ecosystem” that also works for global transactions.

After several years of spadework by attorneys, the legal barriers now loom less large. “In Europe, at least from a regulatory framework perspective, we are in a relatively good space,” says Derenbach. “We have comprehensive domestic regulations and we have the pilot regime.”

Terra incognita

Some jigsaw pieces like these now appear to be in the right places — like the corners of the picture. But even the evangelists do not pretend to know what the middle of the scene is going to look like.

The best they can say is that some elements now visible might form part of the final design.

Steps have been taken to define a common language for describing securities. The Bond Data Taxonomy (BDT), developed by ICMA and published in February 2024, is an attempt to produce a standardised, machine-readable format in which the details of a bond can be described. This could make it easier for organisations to pass an instrument seamlessly between them without having to describe it afresh or map database fields on to each other.

Euroclear and Clearstream have long been able to transfer bonds between them through their ‘bridge’, which requires being able to move them from one central securities depository’s database to the other.

But to ease this interoperability, they have developed a new data standard aligned with the BDT, called the Issuance and Processing Taxonomy. It is designed to be available industry-wide for use on any technology.

In December, an update of the IPT will incorporate descriptors for DLT instruments.

Front runners

Meanwhile, although DLT bonds have not arrived in force yet, scouts are appearing on reconnaissance.

Perhaps the most complete transaction so far came in November, when the government of the Hong Kong SAR issued its third digital green bond for HK$10bn ($1.28bn). It clearly has many of the features specialists expect DLT bonds ultimately to assume (see box).

Notably, the novel elements do not really change the security — indeed, investors can run it on normal rails if they wish — but all the arrangements contribute to reducing friction.

The Hong Kong bond prompts two questions. First, if Hong Kong can do it on this large scale, attracting wide demand, can other issuers simply start copying it?

Hong-Kong-central-govt-offices-By-Wpcpey.jpg
Hong Kong’s government issued one of the most complete DLT bonds so far in November (Picture: Wpcpey, Wikimedia Commons)

Callsen is cautious. “There are a number of drivers for issuance of digital securities and one missing was cash on chain,” he says. “The real promise is to have securities and cash on chain, to unlock the benefits of faster settlement.”

The Hong Kong deal used central bank digital currencies (CBDC) only for renminbi and HK dollars. “Following the announcement from the ECB that there will be an arrangement for CBDC from Q3 of 2026, I would expect this to drive uptake of tokenisation,” says Callsen.

But getting cash on the blockchain is not the only obstacle. “Custody is one of the key issues for investors,” Callsen says. “It comes back to the DLT readiness of the custodian. Not everything has been resolved. There are important things to consider: whether modifications of existing custody arrangements are needed; to understand what’s done on chain and what remains off chain.”

The Hong Kong deal could be replicated elsewhere, but it would depend on the arrangements made, Callsen says.

Switzerland might be a candidate. Its infrastructure is further advanced than either the EU’s or UK’s. Under Project Helvetia, running until June 2027, the Swiss National Bank offers two systems for settling DLT transactions in central bank money.

One is a wholesale CBDC on the same chain as the securities: the DLT-based settlement platform of the SIX Digital Exchange. The other is settling tokenised assets in traditional central bank money through a link to Swiss Interbank Clearing.

State of the art: made in Hong Kong

In November the Hong Kong SAR government issued four tranches of digital green bonds in Hong Kong and US dollars, renminbi and euros.

Totalling HK$10bn-equivalent ($1.3bn), it was not only the largest digital bond issue ever but had a range of sensible tenors from two to five years and attracted a huge combined book of HK$130bn.

Among the wide, global range of institutional investors were asset managers, banks, insurance companies and private banks. “A substantial number” were first time investors in digital bonds, the government said.

The bond is a digitally native issue, meaning it is not a tokenised copy of a conventional security but was originally created on a blockchain platform — HSBC’s Orion. It settled one day after pricing.

But the bond is also fully integrated with normal infrastructure and conventions. Documented under Hong Kong law, it is listed on the Hong Kong Stock Exchange and can be cleared through the Hong Kong Monetary Authority’s Central Moneymarkets Unit.

“Somebody can buy it and receive it in their own CSD,” says Gabriel Callsen, director at the International Capital Market Association. “CMU is linked to Euroclear and Clearstream. Any investor would not have to make any extra adjustments.”

In an advance on Hong Kong’s previous deals, investors were given the option to settle in tokenised central bank renminbi and Hong Kong dollars, as well as conventionally.

Each tranche also has a Digital Token Identifier — a code issued under the International Organisation for Standardisation’s ISO 24165 standard. The DTIs are linked to the bonds’ ISIN numbers and Legal Entity Identifiers.

Hong Kong used ICMA’s Bond Data Taxonomy to describe its bond. “Of course each CSD will have its own digital representation of the security,” says Callsen. “The important thing is, where it changes hands, the BDT is the facilitator for this to be done faster and more seamlessly.”


Reinventing the wheel?

The second question raised by Hong Kong’s bond is: what is the benefit — apart from the mere fact of having used the blockchain?

“The whole idea is to streamline the operations and increase the efficiency of the process,” says Callsen. “Most issues done on DLT are settled T+1.”

But the European bond market is due to move to T+1 settlement (settling trades one business day after execution) in October 2027 anyway, using conventional technology. The US, Canada, China and India have already done it.

Some digital bond specialists admit that messaging via DLT is not necessary to achieve faster and more efficient processing of trades.

The new technology’s function is more social and institutional: it provides a clean break from old forms, and hence an opportunity for a fresh start.

“It’s simply the novelty of the system that makes it faster,” says Callsen. “It’s not a unique feature of DLT but a new platform that has new features, which enables parties to have access to a single source of truth.”

DLT was invented as a unique solution to a problem: how to create a currency — Bitcoin — that was not kept sound by any central authority and whose users did not trust each other. But that problem is irrelevant to regulated financial markets, which must have all-knowing overseers and rules to ensure trustworthiness.

Moreover, high frequency and algorithmic trading have existed for at least 20 years, proving that conventional messaging can work extremely fast.

Could the bond market be given a thorough efficiency makeover with ordinary technology?

Parallel lines

Europe’s two major CSDs, Euroclear and Clearstream, are trying to do just that.

Unlike much of the rest of the market, they do not need — or want — an institutional rupture to create a clean slate on which to design a sleek new market.

The CSDs have to keep the market’s wires humming without interruption. Their whole mission and interest is continuity.

“Our goal is to become an entirely digital financial market infrastructure,” says Derenbach at Clearstream. “To take everything we do in the traditional world and carry it into the digital world, to reap the benefits of digitisation, for our own benefit and value creation for our clients.”

But digital does not have to mean DLT. In September Euroclear and Clearstream jointly announced they would support the issuance of Eurobonds in dematerialised, paperless form, starting in the first quarter of 2026.

Clearstream’s D7 platform, developed with Google Cloud, already allows digital issuance of German and Luxembourg debt securities and structured retail products, many of them short term. It processes some 45,000 issues a week.

“The technology is ready, the benefits are real,” says Derenbach. From next year “you can issue a Eurobond within a minute, you can modify it immediately, facilitate the operational process and reduce the operational risks. And all that without necessarily using blockchain technology, but rather using digital capabilities.”

Euroclear and Clearstream are offering market participants a choice, adds Derenbach. “You can continue to issue in the traditional way, with paper; or with digital, modern technology; or with blockchain.”

Both CSDs are determined to offer DLT systems to clients that want them.

In November, Clearstream launched D7 DLT, having tested it during the ECB trials. It enables securities to be launched directly on the blockchain, which Clearstream argues is faster and simpler than traditional methods. They can be traded through Deutsche Börse’s 360X multilateral trading facility, which can handle digitally native instruments. The first issuance is expected to be of MTNs and commercial paper.

When the ECB’s CBDC becomes available, D7 DLT will offer settlement in that or commercial bank money represented by stablecoins.

Link to liquidity

Euroclear has a parallel DLT system called Digital Financial Markets Infrastructure (D-FMI).

When Euroclear devised it in 2023, the kit necessary to issue a bond on DLT was becoming more widely available. But, says Ouaknine at Euroclear: “Something was holding the market back. You had no liquidity. We had a lot of discussions with the buy side. They said: ‘It’s super-interesting, but there’s not as much supply as we need’.”

Issuers were keener, as some wanted to be technically advanced. “But they said: ‘We want real DLT, not just an entry in a ledger. We want the transaction and cash on chain, and we don’t want to compromise a second on liquidity,’” recalls Ouaknine.

Euroclear decided it made sense to use DLT for primary issuance and then move bonds to the traditional system for secondary liquidity, so appetite is not constrained by how many investors are hooked up to DLT.

So far, D-FMI offers on chain issuance of non-syndicated Euro-MTNs as digitally native notes, with DVP settlement in euro or dollar tokenised deposits.

Turkey’s Isbank and Akbank, Caisse des Dépôts et Consignations and the World Bank have all used it.

One of D-FMI’s first successes was the Asian Infrastructure Investment Bank’s $300m 2.4 year digitally native note in August 2024.

AIIB-building-Tianjin-from-Alamy-10Dec25.jpg
AIIB issued one of the first full scale digitally native notes — and then tapped it

“AIIB chose Euroclear because of our solid track record and because we could provide liquidity,” says Ouaknine. Two months later, Euroclear handled the first tap issue on a tokenised bond, increasing the AIIB deal to $500m.

The note ticks a lot of regulatory and operational boxes. It is listed on the Luxembourg Stock Exchange and can be cleared in Hong Kong’s CMU and the SIX Swiss Exchange.

“Its legal existence is on DLT,” says Ouaknine.

Unlike a conventional Eurobond, there is no physical note or common depository. But because D-FMI is integrated with Euroclear’s traditional settlement, the bond complies with the CSD Regulation.

The deal team decided against using any specific legal shelters for digital assets. “We used UK law for the security, which is the law for the majority of Eurobonds,” says Ouaknine.

Though the CSDs may avail themselves of pilot regimes and sandboxes, they are keen to convey the message that regulation is not the blocker — they, as highly regulated institutions, can offer cutting edge technology under normal laws.

Repos rampant

Bond specialists have reached the point of being able to issue bonds on DLT but are holding back. Some adjacent markets have plunged right in.

In the repo market DLT is being used at large scale.

Broadridge, the US financial systems company, runs Distributed Ledger Repo (DLR), a platform on which by October this year an average of 8,500 trades were being made every day, totalling $385bn.

To put that in context, the average daily turnover in the first half of 2025 on the two principal repo systems of Eurex, one of Europe’s three main repo venues, was €370bn.

On DLR, repo bargains can be agreed and settled the same day, in what Broadridge claims is a faster and cheaper service than the ordinary one.

The system also permits something that has not existed before on a large scale: intraday repos in which the whole transaction lasts for less than a day.

Despite this platform’s large volume, there are new entrants.

In August JP Morgan and HQLAX, a blockchain-based collateral management platform, launched a service that allows firms to agree repos that begin and end the same day, specifying the times to the minute.

Digital receipts for securities on HQLAX can be traded DVP for cash held in blockchain wallets at JP Morgan, including its JPM Coin tokenised deposits.

Of particular interest to the bond market is that this service relies on interoperability.

The two platforms use different ledgers but are connected by a router operated by Ownera, a fintech based in London. The router is an application orchestration layer — a kind of software that enables diverse apps to talk to each other. In more colloquial language, Ownera presents it as a “universal blockchain convertor”.

The repo system is designed to be scalable, in fact to operate at what the promoters call “an industry-wide level” and be accessible for multiple trading venues and kinds of digital cash. The promoters said up to $1bn was being traded a day.

Another market well organised and manageable enough to be put on the blockchain at large scale is France’s commercial paper market, at €310bn the largest in the eurozone.

The Banque de France and Euroclear launched a project called Pythagore in October, to tokenise the Negotiable European Commercial Paper (NEU CP) market. A pilot phase is due to start at the end of 2026, using the Pontes central bank settlement system that will be available by then.

This will also give the Eurosystem central banks a ready base of users for their new CBDC.

For Ouaknine, Pythagore shows “the big shift compared to last year… now things are moving into production with much more intention to scale. Short term CP — we are going to move that on chain. Asset class by asset class we are going to collectively bring this dynamic into the market.”

Comparison of Interaction Schemes on Bundesbank Triggersolution

Source: DZ Bank Innovation Lab

No roadmap

Deals like Hong Kong’s and AIIB’s prove DLT can be used for benchmark size bond issues.

The innovations in repo and NEU CP show ordinary daily trading workflows can be moved on chain at market-sized scale. A rider is that the Broadridge and HQLAX repo systems are using tokens that represent conventional bonds and deposits — they have not turned the bonds themselves into tokens.

Despite these advances, there is still little clarity about how the primary and secondary bond markets can be put on chain — or whether they need to be.

The reaction of the head of bond syndicate at one leading bank to being asked about DLT is a clue to how far off its widespread implementation may actually be.

“Syndicate people in general are Luddites,” he says. “I don’t think I’m alone in not being convinced. All the deals that have come have been people showing off that they can do one — the issuer, the lead managers and a handful of investors who have set themselves up in whatever format.”

In his view, DLT bonds will not take off “until there is a single, Euroclear-equivalent clearing place. There can be no real [blockchain] bond market until there is a winner on the settlement mechanism. You need to be able to sell assets to anyone who might buy them.”

Part of the reason for the slow pace of change is indifference. The treasurer at a large European utility says: “There is so much in terms of people trying to do one [DLT bond], then they do one thing, sometimes it’s only €100m, with one investor or two — it’s not a true public trade. Then it disappears again. For me it’s still in its infancy.”

Corporate issuers that sell two or 10 bonds a year care about picking the right day to come to market, when investors are eager and they can get good pricing. They don’t care about waiting a few days after launch to receive the money.

The syndicate head says regulators would like to have faster settlement because it shortens counterparty risk — had Lehman Brothers gone bust with only one day’s trades unsettled, it would have been a tidier problem.

But he thinks big asset managers are not bothered. “If BlackRock place a €100m order, they don’t say [immediately] how much is going to BlackRock Germany or BlackRock UK, etc. So a delay is not a problem — it gives an opportunity to sort that minor stuff out.”

This comment points to an important truth. DLT proponents laud the efficiency of being able to tightly pre-programme a whole process. But that leaves no room for error or for circumstances to change. Sometimes looseness is a virtue.

For what seem like marginal benefits, issuers and investors are not motivated to change their habits, especially if there is cost and work involved.

“BlackRock don’t want to set up on everyone’s blockchain,” says the syndicate head. “How many do they want to see?”

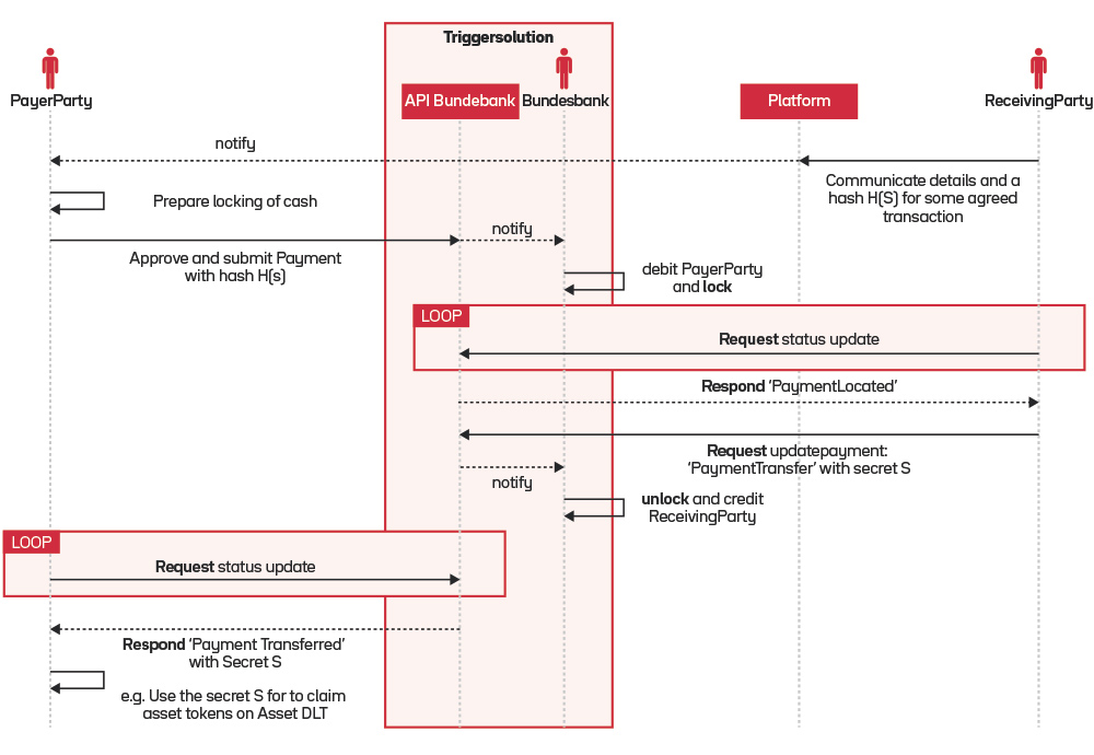
Request-Response based Cash-Lock Transaction Scheme by usage of the API Layer hosted by Bundesbank

Source: DZ Bank Innovation Lab

Cash conundrum

There are two knottier obstacles than simple inertia — although both may be within reach of solutions.

One is the settlement currency. For a trade to settle fast, the security needs to move quickly and so does the money.

DLT specialists want tokenised money that can be transferred instantly, escaping the bank clearing system, which can contain delays. Wholesale CBDCs, tokenised bank deposits and stablecoins are being explored.

“They all offer different benefits and different risks,” says Callsen. Even on chain: “Access to central bank money remains restricted to the same regulated institutions. Tokenised [commercial] bank money may be an option which could be used 24/7 to settle certain transactions, but it is restricted to the clients of that bank.”

European-Central-Bank-ECB-from-Alamy-10Dec25.jpg
Many DLT projects will use the European Central Bank’s Pontes solution for CBDC, due in late 2026

Europe’s Markets in Crypto-Assets Regulation provides a legal framework for stablecoins, and regulated coins are now more widely available. “But they’re introducing additional risks, counterparty risks, redemption risk and other elements not present in fiat cash or central bank money,” says Callsen.

Because of this, stablecoins are not now typically used to settle bond trades, but Callsen thinks they will proliferate and assume that function in time.

Policymakers are also worried about the growth of stablecoins because they are such huge investors in short-term bond markets that they risk destabilising them if they suddenly had to cover large outflows.

For all the clever ideas about settlement currencies, in bond markets, money is one of the few things that’s simple. Do participants really want to start making it complicated?

Firms may prefer just to wait for the Pontes CBDC. Before it is ready, the Eurosystem central banks are willing to use the systems they developed in 2024 to settle transactions in central bank money.

Kohl-Landgraf at DZ Bank points out that the design of the CBDC still needs to be fleshed out. “A crucial thing is whether and how programmability will be provided in the Eurosystem cash,” he says.

Request-Response based Cash-Lock Transaction Scheme by usage of the API Layer hosted by Bundesbank

Source: DZ Bank Innovation Lab

Window closed

The second block to DLT adoption comes from the requirements of central bank repo windows, especially the ECB’s. As things stand, to be eligible, securities must be registered at a CSD and listed on an exchange. DLT bonds have not so far qualified.

There are legal hurdles; the ECB needs to become operationally capable to handle them; and there are risk considerations.

The ECB’s criteria for collateral include liquidity and transparent credit risk. It cannot carelessly accept extra risks, such as a DLT bond that relies on a blockchain that could fail or is less liquid than a conventional equivalent.

For highly rated bond issuers, an important part of the investor base is banks wanting to use their bonds as collateral for repos with the ECB. Until DLT bonds can enjoy that advantage on equal terms with ordinary ones, borrowers will not want to issue them for a large part of their funding.

Central banks are known to be considering how to solve this problem to facilitate uptake of DLT.

Callsen says “there are different elements” to the issue. If DLT bonds are admitted to trading on exchanges — as the Hong Kong and AIIB bonds are — “there would be no liquidity obstacle,” he says. “This would then not be a reason for them not to be eligible.”

Another difficulty is DLT bonds are heterogeneous — issued in different ways and in different places. “You’re often looking at apples and pears, so you can’t say: ‘If this criterion is met, they are all eligible for central banks,’” says Callsen. “Looking ahead, there are elements coming together, changes to legislation, to regulatory frameworks, different cash on chain forms that are becoming available. In the end there will be no distinction between the technical features, whether it’s DLT or not.”

All to play for

If the cash leg and central bank repos can be solved, the field will then be wide open. But what will fill it? Digitisation and the elimination of paper is certainly coming — although participants will continue to have a choice for now.

But how soon DLT will be adopted in the bond market is still a wide-open question. Some of the pieces are on the board, but no one knows how they will move.

The syndicate head says: “We may get there in 10 to 20 years’ time, but it’s not clear we will meaningfully in the next five.”

Blockchain aficionados clearly still have a lot of people to win over. But some of them think the sceptics are in for a shock.

“2026 is going to be a key year when a lot of infrastructure is ready to go,” says Ouaknine. “You will have infrastructure in production that is modern, open and ready for scale.”


This is the first part of a two part series on the progress of digitalisation in the bond market

Gift this article